0 引 言
1 材料与方法
1.1 小目标羊群数据集构建
1.1.1 数据来源
1.1.2 数据处理
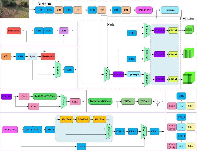
1.2 基于CSD-YOLOv8s的密集羊只检测模型
1.2.1 SPPFCSPC增强特征提取
1.2.2 注意力机制
1.2.3 深度可分离卷积的模型轻量化
1.3 评价指标
2 结果分析
2.1 实验环境及参数设置
表2 无人机羊群目标检测实验硬件参数配置Table 2 Hardware parameter configuration for UAV sheep target detection experiment |
| 硬件配置 | 参数 |
|---|---|
| CPU | Intel(R) Core(TM) i9-9900K CPU@3.6 GHz |
| GPU | NVIDIA Quadro P6000 |
| 内存容量 | 32 G |
| 操作系统 | Windows 10 |
| 开发工具 | PyCharm2020.1.1 |
| CUDA版本 | 10.2 |
| 深度学习框架 | PyTorch 1.10.0 |
2.2 消融测试性能
表3 无人机羊群目标检测消融实验Table 3 UAV sheep target detectionAblation experiment |
| 模型名称 | P/% | mAP/% | FLOPs/G | FPS/(f/s) | Params/M |
|---|---|---|---|---|---|
| YOLOv8s | 93.0 | 91.2 | 28.6 | 105 | 11.13 |
| YOLOv8s+SPPFCSPC | 94.6 | 92.6 | 33.6 | 93 | 17.49 |
| YOLOv8s+CBAM | 94.1 | 92.1 | 28.7 | 88 | 11.17 |
| YOLOv8s+C2f_DS | 92.8 | 91.2 | 24.7 | 107 | 10.31 |
| YOLOv8s+SPPFCSPC+CBAM | 95.2 | 93.1 | 33.9 | 82 | 17.61 |
| YOLOv8s+SPPFCSPC+C2f_DS | 94.5 | 92.4 | 29.9 | 95 | 16.73 |
| YOLOv8s+CBAM+C2f_DS | 94.2 | 92 | 24.8 | 90 | 10.36 |
| CSD-YOLOv8s(本研究) | 95.2 | 93.1 | 29.9 | 87 | 16.68 |
2.3 对比实验结果分析
2.3.1 不同模型对比
表 4 不同网络模型的羊群检测实验结果Table 4 Experimental results of sheep detection with different network models |
| Model | mAP/% | FPS/(f/s) | Model size/M |
|---|---|---|---|
| Faster R-CNN | 64.6 | 18 | 314 |
| REtinaNet | 76.2 | 18 | 245 |
| YOLOv5s | 90.5 | 115 | 14 |
| SSD | 58.8 | 59 | 100 |
| YOLOv8s | 91.2 | 105 | 22 |
| CSD-YOLOv8s | 93.1 | 87 | 35 |
2.3.2 不同注意力机制对比
表5 不同注意力机制实验对比结果Table 5 Experimental comparison of different attention mechanisms |
| Attention mechanism | P/% | mAP/% | FLOPs/G | FPS/(f/s) |
|---|---|---|---|---|
| —— | 93.0 | 91.2 | 28.6 | 105 |
| SE | 93.7 | 91.5 | 28.7 | 96 |
| SimAM | 93.2 | 91.2 | 28.6 | 100 |
| CA | 93.2 | 91.4 | 28.7 | 96 |
| Shuffle | 92.8 | 91.1 | 28.6 | 116 |
| ECA | 93.3 | 91.2 | 28.7 | 101 |
| CBAM | 94.1 | 92.1 | 28.7 | 88 |
|
2.3.3 改进SPPF模块的试验分析
表6 不同SPPF模块实验对比结果Table 6 Experimental pairwise comparisonresults of different SPPF modules |
| Module | P/% | mAP/% | FLOPs/G | FPS/(f/s) | Params/M |
|---|---|---|---|---|---|
| SPPF | 93.0 | 91.2 | 28.6 | 105 | 11.13 |
| ASPP | 93.3 | 91.0 | 35.0 | 84 | 19.38 |
| SimSPPF | 93.0 | 91.2 | 28.6 | 106 | 11.14 |
| SPPCSPC | 94.6 | 92.6 | 33.6 | 90 | 17.56 |
| SPPFCSPC | 94.6 | 92.6 | 33.6 | 93 | 17.56 |
2.3.4 公开数据集验证
表7 公共数据集PASCAL VOC 2007对比实验结果Table 7 The comparison experiment results of public dataset PASCAL VOC 2007 |
| Model | P/% | mAP/% |
|---|---|---|
| YOLOv8s(all) | 0.763 | 0.702 |
| YOLOv8s(sheep) | 0.722 | 0.652 |
| CSD-YOLOv8s(all) | 0.784 | 0.710 |
| CSD-YOLOv8s(sheep) | 0.819 | 0.663 |
|





