Smart Agriculture ›› 2026, Vol. 8 ›› Issue (1): 1-14.doi: 10.12133/j.smartag.SA202506005
• Topic--Intelligent Identification and Diagnosis of Agricultural Diseases and Pests • Next Articles
Received:2025-06-03
Online:2026-01-30
Foundation items:National Natural Science Foundation of China Project(51567014); Gansu Provincial Science and Technology Program(22JR5RA797)
corresponding author:
CLC Number:
YAO Xiaotong, QU Shaoye. Lightweight Detection Method for Pepper Leaf Diseases and Pests Based on Improved YOLOv12s[J]. Smart Agriculture, 2026, 8(1): 1-14.
Add to citation manager EndNote|Ris|BibTeX
URL: https://www.smartag.net.cn/EN/10.12133/j.smartag.SA202506005
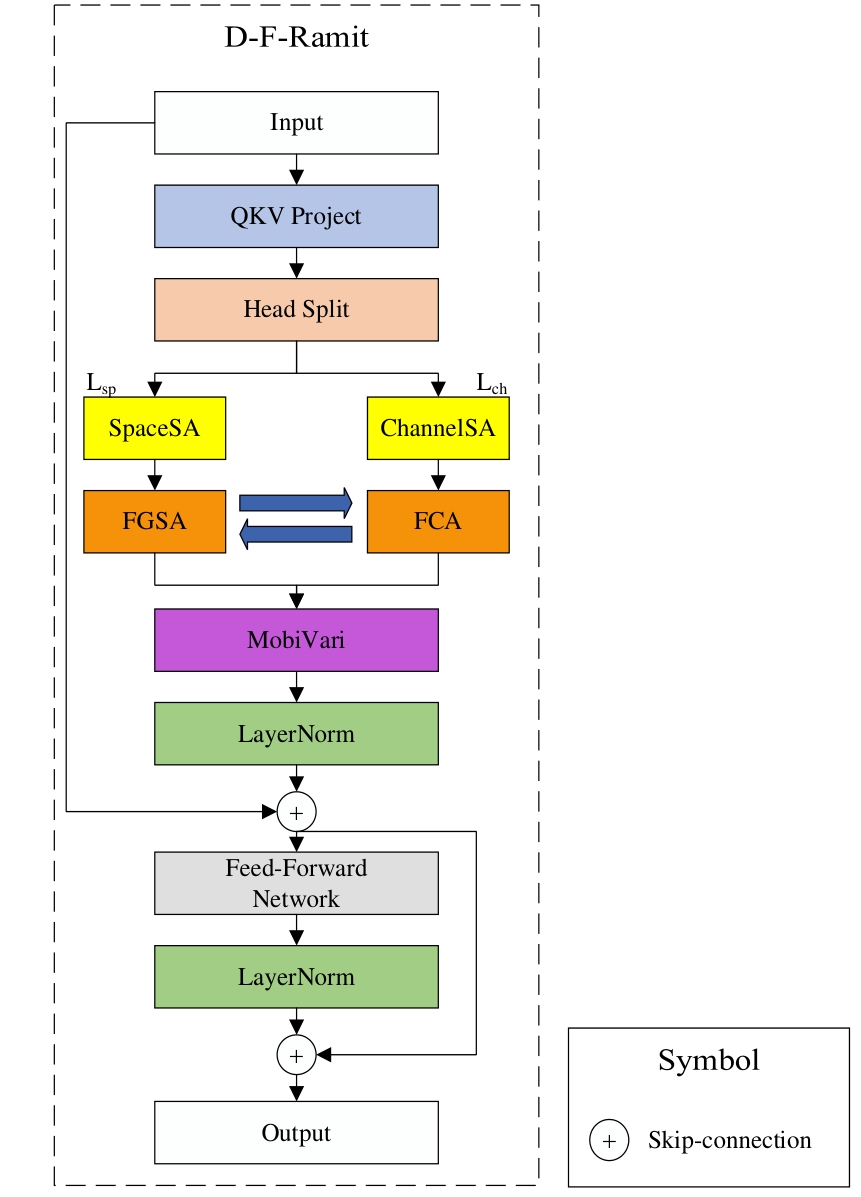
Table 4
Ablation experiments with YOLO-MDFR model for self-built datasets
| 名称 | 改进的MobileNetV4(含双3×3) | D-F-Ramit | RAGConv | mAP%0.5 | Params/M | GFLOPs /G | FPS(帧/s) |
|---|---|---|---|---|---|---|---|
| YOLOv12s | × | × | × | 93.6 | 9.1 | 19.7 | 33.4 |
| YOLO-Mob | √ | × | × | 91.8 | 2.9 | 5.8 | 46.5 |
| YOLO-MD | √ | √ | × | 92.3 | 3.6 | 6.5 | 38.7 |
| YOLO-MR | √ | × | √ | 90.8 | 3.4 | 5.5 | 56.4 |
| YOLO-MDFR(未平衡数据) | √ | √ | √ | 93.8 | 3.5 | 6.2 | 43.4 |
| YOLO-MDFR | √ | √ | √ | 95.6 | 3.5 | 6.2 | 43.4 |
Table 5
Comprehensive performance comparison of different object detection models on the custom-built pepper leaf diseases and pests dataset
| 模型名称 | mAP%0.5 | Params/M | GFLOPs/G | FPS/(帧/s) | Epochs | Batch_size |
|---|---|---|---|---|---|---|
| Faster R-CNN | 60.9 | 137.0 | 370.2 | 5.3 | 500 | 16 |
| YOLOv11n | 90.8 | 2.6 | 6.6 | 53.1 | 500 | 16 |
| YOLOv10b | 92.2 | 20.0 | 99.4 | 39.5 | 500 | 16 |
| YOLOv9s | 89.7 | 7.5 | 12.5 | 55.0 | 500 | 16 |
| YOLOv8n | 91.9 | 3.2 | 8.9 | 85.0 | 500 | 16 |
| YOLOv5s | 90.0 | 7.0 | 15.8 | 68.1 | 500 | 16 |
| SSD | 60.7 | 26.0 | 62.7 | 46.0 | 500 | 16 |
| RT-DETR | 91.2 | 32.0 | 100.0 | 50.0 | 500 | 16 |
| YOLO-MDFR | 95.6 | 3.5 | 6.2 | 43.4 | 500 | 16 |
Table 6
Detection accuracy comparison of YOLO-MDFR and YOLOv12s on lesions at various scales
| 病斑尺度/像素 | 样本数量/张 | YOLOv12s mAP/% | YOLO-MDFR mAP/% | 提升幅度/个百分点 |
|---|---|---|---|---|
| 超小目标(<8×8) | 126 | 22.8 | 28.5 | 5.7 |
| 极小目标(8—16) | 348 | 30.2 | 33.5 | 3.3 |
| 小目标(16—32) | 512 | 53.2 | 54.4 | 1.2 |
| 中目标(32—96) | 897 | 75.1 | 77.6 | 1.5 |
| 大目标(≥96) | 1 203 | 81.4 | 82.2 | 0.8 |
Table 7
Measured deployment performance of the YOLO-MDFR model on the RK3588 platform
| 指标 | 数值 | 说明 |
|---|---|---|
| 平均单帧延迟 | 43.8 ms | 全流程耗时,含图像预处理(20 ms,含尺寸缩放与归一化)+模型推理(23.8 ms,NPU 加速) |
| 稳定帧率 | 22.8帧/s | 由单帧延迟推算(1 000/43.8≈22.8帧/s),满足田间实时检测要求(行业标准≥15帧/s) |
| idle 功耗 | 2.1 W | 开发板通电但无图像输入时的静态功耗,反映设备待机能耗 |
| 推理功耗 | 3.5 W | 连续输入图像并执行检测时的平均动态功耗,含NPU、CPU、内存协同工作能耗 |
| 1小时连续检测功耗 | 12.6 Wh | 由推理功耗推算(3.5 W×3.6 h=12.6 Wh),适配12 V/1 000 mAh(12 Wh)锂电池供电的移动设备 |
Table 8
Performance comparison of YOLO-MDFR under different input resolutions
| 输入分辨率(宽×高)/像素 | mAP%0.5 | 极小目标 mAP/% | 各类别 mAP 标准差/% | Params/G | GFLOPs/G | FPS/(帧/s) |
|---|---|---|---|---|---|---|
| 320×320 | 89.5 | 25.3 | 5.8 | 3.5 | 1.6 | 65.2 |
| 416×416 | 92.3 | 28.7 | 4.2 | 3.5 | 2.7 | 58.6 |
| 512×512 | 94.1 | 31.2 | 3.1 | 3.5 | 4.0 | 50.3 |
| 640×640 | 95.6 | 33.5 | 2.4 | 3.5 | 6.2 | 43.4 |
| 736×736 | 96.2 | 34.8 | 2.1 | 3.5 | 8.9 | 35.1 |
| [1] |
司超国, 刘梦晨, 吴华瑞, 等. Chilli-YOLO: 基于改进YOLOv10的露地辣椒成熟度智能检测算法[J]. 智慧农业(中英文), 2025, 7(2): 160-171.
|
|
|
|
| [2] |
邹玮, 岳延滨, 冯恩英, 等. 基于MobileNet V2的辣椒果实炭疽病识别及其应用[J]. 贵州农业科学, 2024, 52(9): 125-132.
|
|
|
|
| [3] |
兰玉彬, 单常峰, 王庆雨, 等. 不同喷雾助剂在植保无人机喷施作业中对雾滴沉积特性的影响[J]. 农业工程学报, 2021, 37(16): 31-38.
|
|
|
|
| [4] |
曹英丽, 张弘泽, 郭福旭, 等. 基于无人机遥感的农作物病害监测研究进展[J]. 沈阳农业大学学报, 2024, 55(5): 616-628.
|
|
|
|
| [5] |
李董, 汤启国, 王红波, 等. 农作物重大病虫害预警与应急防控技术研究现状与趋势[J]. 智能化农业装备学报(中英文), 2025, 6(1): 25-40.
|
|
|
|
| [6] |
|
| [7] |
|
| [8] |
|
| [9] |
石天怡, 南新元, 郭翔羽, 等. 基于改进ConvNeXt的苹果叶片病害分类算法[J]. 广西师范大学学报(自然科学版), 2025, 43(4): 83-96.
|
|
|
|
| [10] |
魏天宇, 柳天虹, 张善文, 等. 基于改进YOLOv5s的辣椒采摘机器人识别定位方法[J]. 扬州大学学报(自然科学版), 2023, 26(1): 61-69.
|
|
|
|
| [11] |
王震鲁, 白涛, 李东亚, 等. 基于改进YOLOv5的绿辣椒目标检测方法[J]. 新疆农业科学, 2024, 61(12): 3032-3041.
|
|
|
|
| [12] |
邹玮, 岳延滨, 冯恩英, 等. 基于YOLOv2的辣椒叶部蚜虫图像识别[J]. 山东农业大学学报(自然科学版), 2023, 54(5): 700-709.
|
|
|
|
| [13] |
李桂松, 黎敬涛, 杨艳丽, 等. 基于改进残差网络的马铃薯叶片病害识别[J]. 湖南农业大学学报(自然科学版), 2024, 50(6): 123-128.
|
|
|
|
| [14] |
|
| [15] |
蔄志贤. 基于频域分析的多尺度卷积神经网络[J]. 河北软件职业技术学院学报, 2025, 27(2): 13-16, 43.
|
|
|
|
| [16] |
|
| [17] |
|
| [18] |
|
| [19] |
WOO S,
|
| [20] |
|
| [21] |
|
| [22] |
|
| [23] |
|
| [24] |
|
| [25] |
|
| [26] |
|
| [27] |
姜舒, 陈琨, 丁卫平, 等. Axial-FNet: 基于模糊卷积结合门控轴向自注意力的皮肤癌图像分割模型[J]. 智能科学与技术学报, 2025, 7(2): 221-233.
|
|
|
|
| [28] |
|
| [29] |
|
| [30] |
|
| [31] |
|
| [32] |
|
| [1] | LI Aoqiang, DAI Hangyu, GUO Ya. Underwater Insitu Weight Estimation Method for Chinese Mitten Crab Based on Binocular Vision and Improved YOLOv11-pose [J]. Smart Agriculture, 2026, 8(1): 192-202. |
| [2] | CAI Yuqin, LIU Daming, XU Qin, LI Boyang, LIU Bojie. Greenhouse Temperature and Humidity Prediction Method Based on Adaptive Kalman Filter and GWO-LSTM-Attention [J]. Smart Agriculture, 2026, 8(1): 148-155. |
| [3] | HU Yumeng, GUAN Feifan, XIE Dongchen, MA Ping, YU Youben, ZHOU Jie, NIE Yanming, HUANG Lüwen. Tea Leaf Disease Diagnosis Based on Improved Lightweight U-Net3+ [J]. Smart Agriculture, 2026, 8(1): 15-27. |
| [4] | HUANG Xianguo, ZHU Qibing, HUANG Min. Online Detection System for Freshness of Fruits and Vegetables Based on Temporal Multi-source Information Fusion [J]. Smart Agriculture, 2026, 8(1): 203-212. |
| [5] | XIAO Ruihong, TAN Lixin, WANG Rifeng, SONG Min, HU Chengxi. Multi-Scale Tea Leaf Disease Detection Method Based on Improved YOLOv11n [J]. Smart Agriculture, 2026, 8(1): 62-71. |
| [6] | GAO Guangfu, WANG Qilei, SONG Liwen, FENG Haikuan, SHI Lei, YANG Hao, LIU Yang, YUE Jibo. Object Detection Method of Maize Ears Within Canopy Based on CornYOLO [J]. Smart Agriculture, 2026, 8(1): 167-177. |
| [7] | CAO Yuying, LIU Yinchuan, GAO Xinyue, JIA Yinjiang, DONG Shoutian. LightTassel-YOLO: A Real-Time Detection Method for Maize Tassels Based on UAV Remote Sensing [J]. Smart Agriculture, 2025, 7(6): 96-110. |
| [8] | ZHAO Jun, NIE Zhigang, LI Guang, LIU Jiayu. Corn Borer Pests Infestations Detection Method Using Low-Altitude Close-Range UAV Imagery [J]. Smart Agriculture, 2025, 7(6): 111-123. |
| [9] | LI Wenzheng, YANG Xinting, SUN Chuanheng, CUI Tengpeng, WANG Hui, LI Shanshan, LI Wenyong. Light-Trapping Rice Planthopper Detection Method by Combining Spatial Depth Transform Convolution and Multi-scale Attention Mechanism [J]. Smart Agriculture, 2025, 7(5): 169-181. |
| [10] | HAN Wenkai, LI Tao, FENG Qingchun, CHEN Liping. Lightweight Apple Instance Segmentation Algorithm Based on SSW-YOLOv11n for Complex Orchard Environments [J]. Smart Agriculture, 2025, 7(5): 114-123. |
| [11] | WANG Fengyun, WANG Xuanyu, AN Lei, FENG Wenjie. Detection Method for Log-Cultivated Shiitake Mushrooms Based on Improved RT-DETR [J]. Smart Agriculture, 2025, 7(5): 67-77. |
| [12] | GAO Chenhong, ZHU Qibing, HUANG Min. Embedded Fluorescence Imaging Detection System for Fruit and Vegetable Quality Deterioration Based on Improved YOLOv8 [J]. Smart Agriculture, 2025, 7(5): 146-155. |
| [13] | DANG Shanshan, QIAO Shicheng, BAI Mingyu, ZHANG Mingyue, ZHAO Chenyu, PAN Chunyu, WANG Guochen. Small Target Detection Method of Maize Leaf Disease Based on DCC-YOLOv10n [J]. Smart Agriculture, 2025, 7(5): 124-135. |
| [14] | LUO Xuelun, GOUDA Mostafa, SONG Xinbei, HU Yan, ZHANG Wenkai, HE Yong, ZHANG Jin, LI Xiaoli. Detection Method of Ectropis Grisescens Larvae in Canopy Environments Based on YOLO and Diffusion Models [J]. Smart Agriculture, 2025, 7(5): 156-168. |
| [15] | LIU Yiheng, LIU Libo. Beef Cattle Object Detection Method Under Occlusion Environment Based on Improved YOLOv12 [J]. Smart Agriculture, 2025, 7(5): 182-192. |
| Viewed | ||||||
|
Full text |
|
|||||
|
Abstract |
|
|||||
