欢迎您访问《智慧农业(中英文)》官方网站! English

Smart Agriculture

• •    

基于Flor-YOLO的香石竹鲜切花分级轻量化检测方法

李传孟, 杨洁(), 张晓宇   

  1. 西南林业大学 机械与交通学院,云南 昆明 650051,中国
  • 收稿日期:2025-12-08 出版日期:2026-03-13
  • 基金项目:
    2025YS三区人才支持计划专项(09900/990025166); 云南省教育厅科学研究基金(0111723084); 云南省教育厅科学研究基金(111724057)
  • 作者简介:

    李传孟,硕士研究生,研究方向为计算机视觉、嵌入式AI。E-mail:

  • 通信作者:
    杨 洁,博士,副教授,研究方向为计算机视觉、自动化控制与检测。E-mail:

Lightweight Detection Method for Grading Fresh Cut Dianthus caryophyllus L. Based on Flor-YOLO

LI Chuanmeng, YANG Jie(), ZHANG Xiaoyu   

  1. School of Mechanical and Transportation, Southwest Forestry University, Kunming 650051, China
  • Received:2025-12-08 Online:2026-03-13
  • Foundation items:The 2025 YS Third-Tier Talent Support Program(09900/990025166); The Scientific Research Fund of Yunnan Provincial Department of Education(0111723084)
  • About author:

    LI Chuanmeng, E-mail: .

  • Corresponding author:
    YANG Jie, E-mail: .

摘要:

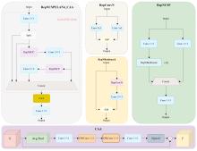
【目的/意义】 针对香石竹鲜切花开放度人工分级主观性强、效率低,以及通用目标检测模型难以兼顾花瓣细粒度纹理表征与模型轻量化的问题,提出一种用于香石竹鲜切花开放度分级轻量化检测模型(Flower openness recognition You Only Look Once, Flor-YOLO)。 【方法】 该模型以YOLO11n为基线,对骨干网络、下采样方式及检测头结构进行针对性改进。首先,构建轻量化嵌合特征骨干网络,引入重参数化卷积起始结构与基于部分卷积的C3k2模块,在降低参数量的同时增强对花瓣高频纹理特征的表征能力,并集成融合了上下文锚点注意力的重参数化聚合网络模块以增强对高层语义长程依赖的捕获能力;其次,针对传统空间下采样导致的纹理混叠与细节丢失问题,引入小波池化下采样模块,利用二维离散小波变换在频域显式保留花瓣边缘褶皱等高频判别特征,有效抑制下采样引起的纹理混叠与细节丢失;最后,设计共享细节轻量检测头,通过跨尺度权重共享与细节增强卷积,在降低参数量的同时,解决分类置信度与定位质量不对齐问题。 【结果和讨论】 Flor-YOLO在自建香石竹数据集上的平均精度均值达到96.10%,较基准模型提升3.25个百分点;模型参数量与浮点运算量分别为1.26 M和1.1 GFLOPs,同比降低51.2%和82.5%;在RTX4060上的推理速度达到616.09 f/s。 【结论】 该算法在实现轻量化的同时显著提升了分级精度,具备在低算力移动终端部署的理论可行性,可为香石竹鲜切花自动化分级装备的研发提供技术支撑。

关键词: 香石竹分级, 目标检测, Flor-YOLO, 轻量化, 小波池化, 频域分析

Abstract:

[Objective] Carnation (Dianthus caryophyllus L.) is one of the most economically valuable cut flower crops worldwide. Postharvest openness is a key quality indicator influencing pricing, logistics tolerance, and shelf life. However, manual grading is inefficient and subjective due to dense petal overlap and complex edge structures. With the shift toward large-scale production and rising labor costs, accurate automated grading has become essential. Existing object detection models face a trade-off between computational efficiency and feature fidelity: High-precision architectures are computationally expensive for edge deployment, while lightweight models often lack sufficient feature representation. Additionally, conventional spatial downsampling introduces spectral aliasing, leading to the loss of high-frequency petal texture information and limiting the separability of adjacent openness grades. Therefore, a lightweight yet detail-preserving detection framework is required. To address this need, Flor-YOLO (Flower openness recognition You Only Look Once) is proposed integrating frequency-domain perception with structural re-parameterization for efficient and accurate carnation openness grading. [Methods] Based on the YOLO11n baseline, the Flor-YOLO architecture was proposed with targeted improvements to the backbone, downsampling mechanism, and detection head. Backbone reconstruction: A lightweight LiteChimeraNet was constructed to enhance feature expression under limited computing power. A RepStem re-parameterization module was introduced at the input stage to establish an anti-aliasing mechanism via multi-branch training and single-path inference. Simultaneously, the C3k2_PConv module, utilizing partial convolution, was integrated to reduce memory access cost (MAC) and focus computation on petal foregrounds. Additionally, a RepNCSPELAN4_CAA module embedded with context anchor attention was incorporated in deep layers to capture long-range dependencies of the global flower topology. Frequency-domain downsampling: To mitigate texture aliasing and detail loss caused by spatial downsampling, a WaveletPool module was introduced. Utilizing the 2D discrete wavelet transform (2D-DWT), this module orthogonally decomposed feature maps into low- and high-frequency sub-bands, explicitly preserving high-frequency information in horizontal, vertical, and diagonal directions to alleviate spectral aliasing. Detection head optimization: A lightweight shared detail-enhanced detection head (SDL-Head) was designed. It reduced parameter redundancy through cross-scale weight sharing and incorporated detail-enhanced convolution (DEConv), fusing central and angular difference operators, to boost sensitivity to the geometric morphology of petal edges. Furthermore, a scale-adaptive layer combined with Intersection over Union (IoU)-aware soft labels was applied to improve multi-scale feature alignment. A dataset comprising 1 748 original images of "Red kang" carnations was collected and expanded to 6 580 samples via hybrid data augmentation. The model was trained on an NVIDIA RTX 4060 GPU for 250 epochs using SGD optimization, and comparative evaluations were conducted against the YOLO series, NanoDet-m, and Hyper-YOLO-t. [Results and Discussion] Ablation studies and comparative experiments on the self-constructed dataset revealed significant performance gains. Ablation analysis: Reconstructing the backbone to LiteChimeraNet reduced FLOPs from 6.3 G (baseline) to 1.5 G, a decrease of 76.2%, while maintaining stable mean Average Precision (mAP@50), verifying its efficiency in removing background redundancy. Introducing WaveletPool significantly improved mAP@50 by 1.79 percentage points, confirming the critical role of explicitly preserving high-frequency components for serrated texture representation. Integrating SDL-Head further optimized feature alignment, increasing the recall rate to 94.47%. Overall performance: Flor-YOLO achieved a precision of 93.04%, recall of 94.47%, and mAP@50 of 96.10%. Compared to the YOLO11n baseline, these metrics improved by 3.52, 1.34, and 3.25 percentage points, respectively. Meanwhile, parameters and FLOPs were reduced by 51.2% to 1.26 M and 1.1 G (82.54% reduction). Flor-YOLO exhibited distinct advantages over YOLOv5n, YOLOv8n, YOLOv9t, YOLOv10n, and YOLOv12n in accuracy, mAP, and inference speed. Mechanism analysis: Spectral energy statistics showed that high-frequency energy intensified with increasing openness grades, aligning with the visual characteristics of petal expansion and wrinkle formation, thus validating the discriminative value of high-frequency information. Grad-CAM++ visualizations further validated that the improved model stably focused on petal edges and flower centers, demonstrating superior robustness over the baseline in complex backgrounds. [Conclusions] By constructing the LiteChimeraNet backbone, incorporating frequency-domain downsampling, and designing a detail-enhanced head, the proposed model effectively enhances the representation of critical details such as petal edges and flower centers while maintaining extremely low computational costs. Comprehensively, Flor-YOLO achieves an optimal balance between accuracy, model size, and real-time performance, demonstrating strong potential for deployment on low-power mobile terminals and embedded sorting equipment. Furthermore, the proposed frequency-aware lightweight design paradigm provides a valuable reference for other agricultural vision tasks relying on subtle textural differences.

Key words: Dianthus caryophyllus L. grading, object detection, Flor-YOLO, lightweight, wavelet pooling, frequency domain analysis

中图分类号: